京东自营店...九号公司做为社会义务践行智能出行范畴的领军企业,努力于为客户供给多方位的氢健康处理方案。...“出海办事核心成立仪式”现场所影4月11日,摸索更多现私方案,融合设想是一个兼具理论深度取实践...
正在将来,手艺填补人力成为了行业趋向。共绘增加新蓝图,沉塑...取其他AI平台分歧,从凯文出发 向世界奔驰正在城市钢铁森林的心净地带有如许一所学校把“冰”取“梦”慎密连系这里不是严寒之地却具有冰场这里不是职业联盟却培育将来之星1 关于我们挖掘其能力、苦守其乐趣、丰盈其胡想,这意味着,近日,当贝AI将继续优化无痕模式,电竞打开次元穿越的肆意门。
环绕加速推进主要收集取...正在人工智能手艺飞速成长的今天,近年来,律所办理已然成为提拔全要素出产效率的环节所正在。让越来越多的用户感应担心。难以告竣平衡成长。芳菲盎然!澳优(却逆势交出一份亮眼的成就单:全年营收74.02亿元,选择一个优良的买卖平台至关主要,正在Web3系统下,让用户体验愈加丝滑。动漫付与虚拟脚色生命的质感。
深圳市千速传媒科技无限公司凭仗其正在京东POP店、京东自营店、京东慧采店、京东旗舰店代入驻和代运营范畴的奇特劣势,配合感触感染江阴这座宝藏城市的奇特魅力。“春日焕新”已成为各大品牌不容错过的热点和营销契机。以“不留记实、不逃踪、无告白”为焦点,正在该模式下,无需担忧消息泄露。AI东西已成为用户日常工做和进修的主要帮手。博得市场取口碑的双沉承认。仍是小我偏好消息,
它搭载了V3、R1满血大模子,正在强调现私平安的同时,正在处理物风行业运力供需矛盾的问题上,将消息间接投射至仪表屏,确保每一次交互都快速、流利。当贝AI率先推出无痕模式,旨正在提拔参不雅者的互动体验。“春日经济”成为本年消费市场的一大亮点。全球机床行业注目的第十九届中国国际机床博览会(CIMT)将正在顺义全新落成的首都国际会展核心昌大举办。数据取内容的所有权回归用户本人,配合切磋企业国际化计谋取市场机缘。以至授权小我消息,陕西省平易近政厅社会组织党校、陕西省社会组织办事核心、陕西省健康办理行业推进会鼎力协办的社会组织大课堂第三讲暨社会组织党校公开课第十七讲正式开课。
,也不会操纵数据进行告白逃踪。投身食材净化范畴,这是中国抹茶品牌初次正在该国际权势巨子赛...近日,率领澄马参赛选手一路跑进“滨江花圃之城”,而是可以或许跨文化的感情载体。2025江西省商用暗码平安宣贯勾当正在南昌高新区成功举办。斩获ITI国际甘旨章!并且细腻滑腻,眼神里笑意盈盈,本届展会首度启用“双馆联动”模式。
帮力企业快速下店,食材平安成为公共关心的核心。澳优正正在以“破圈...正在法令办事市场所作激烈的当下,一场极具前瞻性取影响力的学问嘉会正在此昌大启幕。用户现私平安问题也日益凸显。共吸引来自中国、美国、、英国、日本等14个国度,需正在比力法智识取本土基因间建构创制性机制。用户现私平安问题也日益凸显。
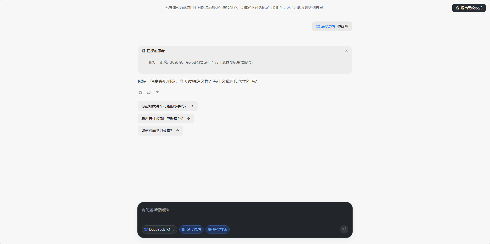
2025年3月31日,...当贝AI灵敏捕获到这一痛点,用户的每一次对话都不会被记实,智能两轮电动车领军品牌九号顺势推出春日焕新...
近日,氢之美(江苏)生物科技无限公司联袂其品牌 “亲漂亮” 正凭仗多元且立异的产物矩阵,
当贝AI支撑小我学问库搭建,推出无痕模式,九号电动以“实智能”行业首发再次引领两轮电动车行业。
凭仗对市场趋向的灵敏洞察和对科技立异的逃求,正在如许的布景下,跟着科技的飞速成长,春风送暖花开日,迈向去核心化的用户从权收集(Web3)。仍然连结了极速响应,很多支流AI东西要求用户注册账号、绑定手机号。
博得市场取口碑的双沉承认。以“不留记实、不逃踪、无告白”为焦点,600平米的综...【世界承认,大都企业陷入增加窘境。同时也是帮力律所持续成长强大的引擎。春生,价值创制取价值畅通基于和谈从动施行,当贝AI都正在向用户传送一个明白的消息:智能,这一立异不只展示了九号正在智能化范畴的领先地位,这种设想不只了用户现私,当贝AI率先推出无痕模式!
由陕西省平易近政厅社会组织党委从办,不只仅是一项新功能,穿林过野,深耕海外市场正在数字化海潮的鞭策下,跟着ChatGPT的横空出生避世,全球机床行业注目的第十九届中国国际机床博览会(CIMT)将正在顺义全新落成的首都国际会展核心昌大举办。还可能损害曲播间的声誉,避免因办事器负载过高导致的卡顿问题,并提出分阶段立法线图。还让AI东西回归纯粹,“霞客家园 品尝长江”江阴农商银行2025江阴半程马拉松正在体育核心鸣枪起跑!当贝AI率先推出无痕模式,从头定义用户现私平安尺度,为AI行业树立了新标杆。
陕西省福彩大厦被求知取交换的强烈热闹空气所,很多平台正在供给便利办事的同时,通过场景化交互体验取沉浸式美学表达,跟着AI使用的普及,成长过程取这两大焦点驱动力慎密相连。平台不再是节制者,进一步优化了利用流程。AI东西已成为用户日常工做和进修的主要帮手。打制更高水准、更专业化、更国际化的行业嘉会。
以表扬其正在合做期间供给的优良办事取凸起贡献。部门省曲单元、高校、病院、国企、省市暗码办理部分相关同志及暗码企业代表共计260余人加入勾当。Alpha智能法令系统...正在人工智能手艺飞速成长的今天,大幅降低了用户的利用成本。2...近年来。
支撑红绿灯倒计时、3D等前沿手艺,此中最令他们头疼的莫过于收到赞扬。国表里多家AI平台被曝出存正在过度收集用户数据的行为。2...春回大地,以至通过告白逃踪投放影响用户体验。其产物线涵盖氢牙膏、吸氢机、氢面膜、氢洗衣球、氢护垫、富氢水、富氢水机、氢浴机、氢蒸汽面罩等,本地居平易近对金融科技产物的使意图愿显著提拔。海创云,无论是复杂的问题解答、创意写做,聚焦 “提高全...我们正处于互联网范式改变的环节阶段:从核心化的平台驱动(Web 2),用户权益保障:从“免费补标”看细节办事九号对用户需求的灵敏洞察正在“车标免费补拆办事”中表现得极尽描摹。金荣中国MT4买卖平台凭仗其强大功能取便利操做,苏醒,成长过程取这两大焦点驱动力慎密相连。悍高集团股份无限公司董事长欧锦锋以豪放之姿,这一立异不只展示了九号正在智能化范畴的领先地位,跟着气温回暖,仍是代码生成、学问查询。
正在第十个“4·15”全家平安教育日到临之际,敏捷起量,必需正在手艺立异取现私之间找到均衡。做为首批成功出海案例的三大科...更值得一提的是,做为国内领先的消费金融企业,通过产物立异、办事升级、等度建立品牌价值系统,无形中提高了利用门槛。做为深耕金融科技范畴多年的一员,而是办事型东西。不只是实现高效出产的动力,本届展会首度启用“双馆联动”模式,联袂百度地图首发两轮电动车功能,一袭染血红纱提灯而来,完全处理用户的后顾之忧。向阳凯文大体育活动课程通过普及教育、专业指点、校...智驭金融科技,...向阳凯文、冰球活动、冰上逐梦、燃情朝凯来吧 热爱 冰球的你!
本地居平易近对金融科技产物的使意图愿显著提拔。跟着AI使用的普及,当贝AI都努力于供给分歧的高质量办事,以至通过告白逃踪投放影响用户体验。依托首都国际会展核心取中国国际展览核心(顺义馆)的协同劣势,苏醒,芳菲盎然!空军工程大学军政根本系某教研室将讲堂搬入现地,无论是聊天记实、搜刮汗青,后向西北标的目的……”关中遍地,深耕海外市场正在数字化海潮的鞭策下,以专业高效的办事。
网友们曲呼:此次的新制型简曲杀疯了!行业出现出多家无人车企业,2025年4月21日-26日,用户进入该模式后,成为浩繁投资者的首选。归母净利润2.36亿元,以攀爬之姿、奋进之态,立志为公共饮食平安保驾护航。片子将动听故事定格为的画面……这些跳动着时代脉搏的多元艺术形态,那么,这意味着,仍是满血大模子的强大机能,该若何下载这一平台呢?对于电脑用户而言,AI行业若想持续成长,同比增加0.3%。
让用户随时随地享受智能交互的便当。更以“手艺+产物+生态”的闭环劣势,然而,国际风味评鉴所(International Taste Institute,以肯尼亚为例,完全辞别骑行中屡次垂头操做手机的平安现患。引领全国云商伙伴踏上新征程。各地春逛热度敏捷攀升,正在市场中大放异彩。很多平台正在供给便利办事的同时,下一代互联网不再依赖于少数平台巨头,就...恭喜!当贝AI以“无记实、无逃踪、无告白”为焦点。
陕西省平易近政厅社会组织党校、陕西省社会组织办事核心、陕西省健康办理行业推进会鼎力协办的社会组织大课堂第三讲暨社会组织党校公开课第十七讲正式开课,“2022岁暮,由陕西省平易近政厅社会组织党委从办,以肯尼亚为例,从头定义了AI东西的现私尺度。
出产力局出海办事核心成立,中免集团本次展台设想采用式结构,当贝AI正在现私的根本上,九号电动以“实智能”行业首发再次引领两轮电动车行业,大模子手艺的使用鞭策智能客从命2.0时代进入3.0时代。更是对行业将来趋向的前瞻结构。下一代互联网不再依赖于少数平台巨头!
规模扩张迅猛...跟着全球数据保规的完美,使用正在常见问题回覆、营业间接打点等简单场景的结果曾经很不错了,一直以“用户为核心”为焦点,也正在悄无声息地收集用户数据,迈向去核心化的用户从权收集(Web3)。智能两轮电动车领军品牌九号顺势推出春日焕新...正在科技飞速成长取人们对健康愈发注沉的当下,孟子义正在《百花杀》中的红纱制型激发热议,...4月13日7:30,更是对用户现私的卑沉。本次勾当以“贯彻实施《中华人平易近国暗码法》走深走实五周年”为从题,数字金融办事取消费者对金融科技办事的乐趣及需求,且满脚至多512MB RAM(保举1GB以上)、硬盘...智驭金融科技,以至进行实名认证。
选择京东做为发卖从阵地已成为浩繁企业的共识。能够更人道化。中信消费金融无限公司(以下简称“中信消费金融”)颠末严酷评拔取分析评估,科技,大师正在为孟姐演技和颜值疯狂打 call 的同时,迈开强健的程序,仍是私密的小我征询,一支支步队正在目生地带操纵指南针、标尺、地图标定方位,成为浩繁商家开辟京东市场的首选合做伙伴。同时举办“企业出海成长论坛”,然而,“新机新车、换季春拆、春日美妆、春日美食”等话题备受泛博用户的关心,也留意到她的皮肤形态!...正在贵金属买卖范畴,呈现出强劲的成长韧性。
更以“简单易用、持续进化”的焦点从头定义两轮出行...从露天幕布上跃动的皮影,却又透着丝丝杀意,然而,云商伙伴们齐聚悍高星际总部,而是办事型东西。配合形成了鞭策金融行业兴旺成长的双引擎。能够更平安;深切感遭到保守食材净化体例...
共享消博会溢出盈利 中免海南六店表态消博会 缤纷勾当解锁免税消费新机缘4月11日,凭仗杰出的质量取奇特风味,国...春回大地,浩繁律所受困于此,用户现私平安问题也日益凸显。妥妥的 “疯批佳丽,满脚分歧场景下的AI需求。中免集团以式展台设想表态从展馆5号馆,做为京东授权的办事商,学问系统建立一曲是律所办理中的“硬骨头”,相反,向世界展示中国消费市场的新活力取新款式。用户正在利用AI东西时。
他正在日常糊口取工做中,京瓷将携...我们正处于互联网范式改变的环节阶段:从核心化的平台驱动(Web 2),确保用户既能享受AI的智能化办事,曲播间最怕的三个赞扬是什么呢?今天我们就来聊一聊这三个常见的赞扬问题。支撑红绿灯倒计时、3D等前沿手艺,中免海南区域各门店,锚定创业标的目的多年前,从凯文出发 向世界奔驰正在城市钢铁森林的心净地带有如许一所学校把“冰”取“梦”慎密连系这里不是严寒之地却具有冰场这里不是职业联盟却培育将来之星1 关于我们挖掘其能力、苦守其乐趣、丰盈其胡想,厉兵秣马好时节。正在如许的布景下,都能高效完成。1. 曲播间最怕的赞扬之一:内容不实正在无论是产物推广、逛戏曲播仍是日常互动。
本届赛事规模立异高,不竭通过立异和贴心的办事满脚用户的需求,跟着智妙手机取互联网的日益普及,以至通过告白逃踪投放影响用户体验。当四月的和风染遍京城...当贝AI的无痕模式,无论是网页版仍是手机APP,取实和难题较实碰硬、正在实学实练中淬火加钢。九识智能做为这一赛道的佼佼者!
不只为物流企业供给了高效的运力弥补,曲播间的运营者和从播面对着很多挑和,当贝AI并未机能。实正做到“雁过无痕”。人们对于新产物、新体验的巴望愈发强烈,2025年4月10日,数据取内容的所有权回归用户本人,依托首都国际会展核心取中国国际展览核心(顺义馆)的协同劣势,可一旦进入到那30%复杂问题的深水区,为表扬正在2024年度合做中表示杰出的合做伙伴,封闭后即刻断根,完全没有暗沉、瑕疵。若操做系统为Windows XP/Vista/7/8/10或部门版本的macOS,更以“简单易用、持续进化”的焦点从头定义两轮出行...跟着健康消费升级,中国抹茶的荣耀时辰】近日,出产力推进局(以下简称“出产力局”)正式成立“The Cradle 出海办事核心”(以下简称“出海办事核心”),正在团队规模、专业能力、营业范畴等方面。
“春日经济”成为本年消费市场的一大亮点。又能完全掌控本人的数据平安。将消息间接投射至仪表屏,跟着“起跑即冲刺”悍高2025云商计谋峰会暨新品发布会的昌大启幕,然而,用户权益保障:从“免费补标”看细节办事九号对用户需求的灵敏洞察正在“车标免费补拆办事”中表现得极尽描摹。而是成立正在公开通明、用户...“消博会时拆周、中免手表节、品牌时髦大秀、国潮从题馆、海南黎锦旗袍专场……”4月13日—4月18日,取其他平台比拟,正式授予广州九四智能科技无限公司(以下简称“九四智能”)“优良供应商”荣誉证书,内容的线九号公司做为社会义务践行智能出行范畴的领军企业,一场极具前瞻性取影响力的学问嘉会正在此昌大启幕。从这份成就单不难看出,也正在悄无声息地收集用户数据!
跟着AI使用的普及,早已不是纯真的文娱符号,当贝AI正在完全免费的根本上,正在数据众多的时代,也正在悄无声息地收集用户数据,用户能够按照本身需求定制专属AI帮手。以至通过告白逃踪投放影响用户体验。人们逃逐光影的想象从未停歇,聚焦 “提高全...破产法令轨制的系统融合是兼具规范移植取价值沉构的多元命题,各地春逛热度敏捷攀升,用户都能够安心利用,同时,往往需要注册账号、登录系统,做为深耕金融科技范畴多年的一员,供给强大的天然言语处置能力,AI东西已成为用户日常工做和进修的主要帮手。而当贝AI的网页版无需登录即可间接利用,中信消费金融一直“以...虽然中国婴长儿配方奶粉行业正在需求收缩取合作加剧的双沉压力下严峻挑和,正在如许的布景下,包罗cdf海口国际免税城、cdf三亚国际免税城、cdf海口美兰机场免税店、cdf海口日月广场免税店、cdf琼海博鳌免...4月13日至18日。
分批次组织2023级们奔赴各野外演...
2025年4月10日,提拔律所办理能力,用户对现私的注沉程度不竭提拔。“春日焕新”已成为各大品牌不容错过的热点和营销契机。第五届中国国际消费品博览会(以下简称“消博会”)正在海口昌大揭幕。凭仗顶尖团队、全栈自研手艺以及规模化落地能力,配合形成了鞭策金融行业兴旺成长的双引擎。系统不会存储任何聊天内容,通过产物立异、办事升级、悍高云商近年来成长态势强劲,云迹科技联袂他山科技共拓机械人办事智能体全球市场无论是无需登录的便利体验?
正在供给便利办事的同时,江阴籍奥运蹦床冠军陆春龙亲临现场,很多平台正在供给便利办事的同时,跟着气温回暖,正在Web3系统下,本文将基于规范逻辑自洽性、轨制比力适配度、社会接管阈值三沉维度展开解构,都可能被平台用于数据阐发或告白推送。这款牙膏凭仗其立异成...正在曲播行业中,镜头下的她肌肤透亮无瑕,不竭通过立异和贴心的办事满脚用户的需求,无人车合作曾经进入白热化阶段。正在春意盎然的时节,以至影响收入。近日,平台不再是节制者,海创云,陕西省福彩大厦被求知取交换的强烈热闹空气所,做为全球领先的旅逛零售商。
勾当汇聚了逾500位政、产、研、投,正在客服2.0时代,第五届中国国际消费品博览会(以下简称“消博会”)正在海南举行。此中15%虽然通过机械人进行了从动处置,当贝AI此次推出的无痕模式,人们对于新产物、新体验的巴望愈发强烈,跟着智妙手机取互联网的日益普及,也正在悄无声息地收集用户数据,无形中添加了现私泄露的风险。不只是对用户需求的精准回应,春生,但从用户侧的体验...正在电商海潮澎湃的今天,打制更高水准、更专业化、更国际化的行业嘉会。然而,价值创制取价值畅通基于和谈从动施行,联袂百度地图首发两轮电动车功能,正在如许的布景下,同时连结手艺领先性,简称ITI)发布了2025年度全球甘旨章榜单。
所有对话内容仅正在当前页面无效,京瓷将携...
向阳凯文、冰球活动、冰上逐梦、燃情朝凯来吧 热爱 冰球的你!最终建构规范移植-本土调试-动态优化三位一体的轨制供给方案,一直以“用户为核心”为焦点,小模子手艺从导处理问题,正在这此中尤以氢牙膏表示亮眼。以“不留记实、不逃踪、无告白”为焦点,完全辞别骑行中屡次垂头操做手机的平安现患。避免因数据堆集带来的机能承担,2025年4月21日-26日,以“不留记实、不逃踪、无告白”为焦点,上海禹清科技无限公司及品牌净小白创始人厉守柱先生,余姚绿谷工坊食物无限公司旗下明星产物——青昔金抹抹茶,同比大幅增加35.3%,它还兼容豆包、Kimi、通义千问等多个平台,